Skip to main content

AWS Architecture

The following are some architectural highlights of the Amazon Web Services (AWS) clusters that Palette provisions:

  • Kubernetes nodes can be distributed across multiple availability zones (AZs) to achieve high availability (HA). For each of the AZs that you select, a public subnet and a private subnet is created.

  • All the control plane nodes and worker nodes are created within the private subnets, so there is no direct public access available.

  • A Network Address Translation (NAT) Gateway is created in the public subnet of each AZ, to allow nodes in the private subnet to be able to go out to the internet or call other AWS services.

  • An Internet Gateway (IG) is created for each Virtual Private Cloud (VPC), to allow Secure Shell Protocol (SSH) access to the bastion node for debugging purposes. SSH into Kubernetes nodes is only available through the bastion node. A bastion node helps to provide access to the Amazon Elastic Compute Cloud (EC2) instances. This is because the EC2 instances are created in a private subnet and the bastion node operates as a secure, single point of entry into the infrastructure. The bastion node can be accessed via SSH or Remote Desktop (RDP).

  • The Kubernetes API Server endpoint is accessible through an Elastic Load Balancing (ELB), which load balances across all the control plane nodes.

A diagram of AWS architecture

AWS EKS Architecture

Palette also supports deploying and managing AWS Elastic Kubernetes Service (EKS) clusters. Review the architectural highlights pertaining to EKS when managed by Palette.

  • Cluster resources such as Virtual Machines (VMs) can be provisioned into an existing infrastructure (gateways, VPCs, subnets etc.) as part of static provisioning as well as new dedicated infrastructure as part of dynamic provisioning.

  • Palette supports the usage of EKS Fargate Profiles.

  • Spot instance support

eks_cluster_architecture.webp

Worker Node Requirements

Your Amazon EKS cluster must include at least one worker node to host the Palette agent, which is essential for Palette to manage the cluster. Due to the EKS architecture, the Palette agent cannot be installed on the EKS control plane.

  • Minimum Instance Type: Worker nodes must use an instance type of at least t3.xlarge to ensure adequate resources. AWS sets a default storage of 20 GB for Linux-based EKS worker nodes (the diskSize parameter), and we recommend this as the minimum size.

  • Ongoing Node Availability: To maintain continuous management capabilities, at least one worker node should remain available at all times for the Palette agent to operate effectively.

Disable OIDC Associate Provider

You can disable the OIDC associate provider if the service provider restricts the cluster deployment with the OIDC associate provider in the enabled state. Customize the EKS Kubernetes pack YAML values with the following option:

managedControlPlane:
disableAssociateOIDCProvider: true

Karpenter Support

Nodes provisioned through Karpenter are visible in Palette and supported for read-only operations, such as billing and monitoring. However, Day-2 operations are not supported. Refer to the Configure Karpenter for EKS Clusters guide to learn how to install Karpenter on an existing EKS cluster.

Visibility in Palette

In Palette, node pools provisioned by Karpenter display the Managed by Karpenter banner in the cluster’s Nodes tab.

Karpenter node in Palette

Known Limitations

  • Palette does not support the following instance types, and any non-supported instance types launched by Karpenter will not be displayed in the node pool view. Additionally, they will not be included in kCh calculations.

    • t1, m1, c1, cc2, m2, cr1, cg1, i2, hs1, m3, c3, r3
  • Palette does not display Karpenter-specific data for node pools managed by Karpenter, such as NodeClaims or Metrics.

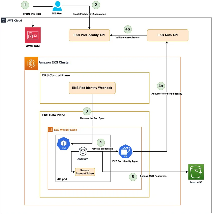
EKS Pod Identity Support

Palette supports EKS Pod Identity as a secure authentication mechanism that allows Kubernetes pods to assume IAM roles with temporary, automatically refreshed credentials. This eliminates the need for long-lived AWS credentials, addressing security concerns in highly regulated environments where organizations cannot use long-lived credentials.

Find out how to implement EKS Pod Identity in the Register and Manage AWS Accounts guide.

Limitations

  • This authentication option is only available for self-hosted Palette or Palette VerteX instances deployed on Amazon EKS clusters.

  • Only Amazon EKS clusters can be deployed as workload clusters when using EKS Pod Identity for authentication.

Architecture Workflow

Architecture diagram courtesy of the Amazon EKS Pod Identity: a new way for applications on EKS to obtain IAM credentials blog.

EKS Pod Identity Architecture Workflow

  1. IAM roles are manually created for Palette and two services, Hubble and the identity service, to define the AWS permissions each service requires.
  2. Pod identity associations are manually created to link each IAM role (Hubble and identity service) to its respective Kubernetes service account.
  3. When a pod requests access to AWS resources, the EKS Pod Identity webhook (a mutating admission webhook) modifies the pod spec to inject environment variables. These variables instruct the AWS SDK to obtain credentials from the EKS Pod Identity Agent.
  4. (a & b) The AWS SDK sends the request to the Pod Identity Agent, which calls the EKS authentication API to retrieve short-lived credentials. The EKS Pod Identity API validates that the pod has a valid identity association.
  5. The EKS Pod Identity Agent returns the temporary credentials to the pod, allowing it to securely access AWS resources.

AWS Instance Type and Pod Capacity

Choose the instance type and the number of instances to be launched by calculating the number of expected pods. You should also calculate the number of pods scheduled per node for an instance type. Improperly sized nodes can cause cluster creation to fail due to resource unavailability.

The following section describes calculating the pod capacity for AWS instance types. This calculation will help you select the proper instance type and the number of desired workers in a worker pool. We recommend for most workloads choosing an instance that can support at least 30 pods.

Formula for Pod Calculation

Number of pods = N * (M-1) + 2

Where:

  • N is the number of Elastic Network Interfaces (ENI) of the instance type (Maximum network interfaces).
  • M is the number of IP addresses of a single ENI (Private IPv4 addresses per interface/IPv6 addresses per interface).
  • Values for N and M for each instance type can be referred from this document.

Example Calculation

  • For instance type = t3.medium
  • For values of N = 3, and M = 6 (values derived from AWS document )
  • N * (M-1) + 2 = 3(6-1)+2 =17 pods/instances
  • In this example, at least two (2) t3.medium instances are needed to reach the minimum of 30 pods threshold.

When setting the desired size of the worker pool, make the choice as per pod requirement. In the example provided, two instances of t3.medium are needed to satisfy the resource requirement of an EKS cluster.

Instance Options

You can specify different instance options for your nodes to optimize cost and performance. By default, node pools are configured to use on-demand instances, which provide flexibility and reliability. However, Palette also supports the use of spot instances and Dedicated Hosts.

Spot Instances

To take advantage of discounted spot instance pricing, select an Instance Option of On-Spot when configuring your nodes during the cluster creation process. This option allows you to specify a maximum bid price for the nodes as a percentage of the on-demand price. Palette tracks the current price for spot instances and launches nodes when the spot price falls in the specified range.

Dedicated Hosts

info

Dedicated Hosts are only supported in AWS IaaS clusters.

Palette supports launching node pools on AWS Dedicated Hosts. Dedicated Hosts are physical servers with EC2 instance capacity fully dedicated to your use. This helps you address compliance requirements and reduce costs by allowing you to use your existing server-bound software licenses. To use Dedicated Hosts, select an Instance Option of Host Resource Group when configuring your nodes during the cluster creation process. This option allows you to specify the host resource group and any license configurations required for your deployment.

Tags

You can assign tags to clusters deployed to AWS. Tags can help you with user access control management and more granularly restrict access to various Palette resources, including clusters. Check out the Resource Filters documentation page to learn more about using tags to restrict resource access.

The custom tags you create are assigned to the clusters during the creation process. Tags follow the key-value-pair format: department: finance. In addition to the custom tags provided by you, Palette-provisioned AWS resources will receive the following default tags.

KeyValueDescription
Name[clusterName-resource]The name of the AWS resource. Use the format [cluster name] - [resource type name]. Example: mycluste2r-vpc
kubernetes.io/cluster/[clusterName].ownedThis tag only applies to cluster nodes. Used for Palette internal purposes to help manage the lifecycle of the cluster.
sigs.k8s.io/cluster-api-provider-aws/cluster/[clusterName]ownedUsed for Palette internal purposes to help manage the lifecycle of the cluster.
sigs.k8s.io/cluster-api-provider-aws/rolecommonUsed for Palette internal purposes to help manage the lifecycle of the cluster.
spectro__ownerUid[uniqueId]The Palette tenant's id. Example: 1356fc37ab1aac03a5d66b4c.

Automatic Network Discovery

You must add a set of specific tags to enable automatic subnet discovery by Palette for integration with the AWS load balancer service. Add the following tags Virtual Private Network (VPC) public subnets. Replace the value yourClusterName with your cluster's name.


  • kubernetes.io/role/elb = 1
  • sigs.k8s.io/cluster-api-provider-aws/role = public
  • kubernetes.io/cluster/[yourClusterName] = shared
  • sigs.k8s.io/cluster-api-provider-aws/cluster/[yourClusterName] = owned

Custom Security Group Ingress Rules

Palette provisions a Virtual Private Network (VPC) for the control plane and worker nodes of AWS IaaS clusters. It then also creates multiple security groups, which help manage and secure the resources within the VPC. By default, the API Load Balancer security group allows all inbound traffic, specified using an ingress rule with the CIDR range 0.0.0.0/0 and port 6443.

warning

Security groups with CIDR range 0.0.0.0/0 will be automatically removed in AWS environments configured with auto remediation. The cluster will then become inaccessible.

We recommend that you configure custom security group ingress rules to all the cluster profiles that you will be deploy to AWS IaaS on secure environments.

You can change the load balancer security group ingress rule by specifying a custom CIDR range in the Kubernetes pack Values of your cluster profile. This custom ingress rule allows node to node communication within the specified CIDR range.

cloud:
aws:
nodePortCIDRBlocks:
- 10.0.0.0/16

Similarly, the bastion node also receives a security group ingress rule of 0.0.0.0/0. You can specify a custom ingress rule for your bastion node to only allow traffic from hosts in the specified IP range.

cloud:
aws:
bastion:
allowedCIDRBlocks:
- 10.0.0.0/16

You can change your specified ingress rules by editing your cluster profile at any point, before or after cluster deployment.